No description
- Python 100%
| .task | ||
| presets | ||
| screenshots | ||
| .klyban.conf | ||
| .twdrc | ||
| klyban.py | ||
| LICENSE | ||
| README.md | ||
| requirements.txt | ||
| taskwarrior-deluxe-emblem.svg | ||
| taskwarrior-deluxe.py | ||
Taskwarrior-deluxe is a wrapper for the Taskwarrior task manager.
Taskwarrior-deluxe aims at being a proof of concept of how the task display may be better than the current one.
It essentially features:
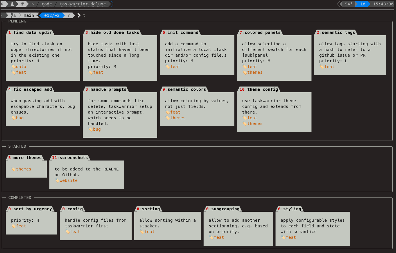
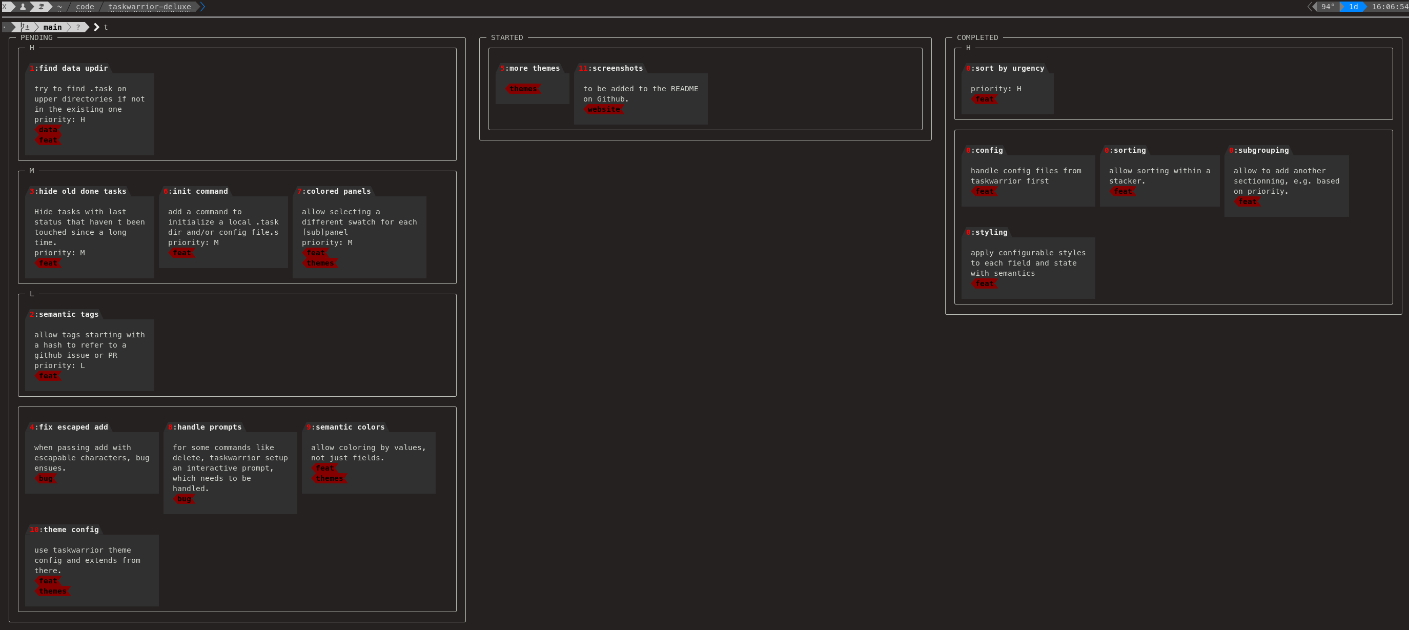
- a fancier output, allowing better (i.e. more readable and/or good looking) ways to display tasks than the original table:
- it allows grouping of tasks having the same metadata (for instance, the same status),
- it actually provides several ways to display the tasks, with a modular set of widgets, so that you can setup a Kanban board or a regular table, along with managing if tasks are table lines or fancy cards.
- the possibility to work with task repositories attached to directories, in the same spirit than a version control system:
- it looks if the current (or a parent) directory have a task database, and works from there,
- thanks to Taskwarrior's design, the database can be versionned in the VCS repository (cf. Taskwarrior-deluxe's own Git repository).
Taskwarrior-deluxe is in early aplha alhpa alpha stage and not ready for production.



