No description
Find a file
2024-06-13 10:49:20 +02:00
.task better arrow icons 2023-09-08 16:21:10 +02:00
presets update nojhan's theme 2024-06-13 10:49:20 +02:00
screenshots add one more screenshot 2023-08-20 16:09:01 +02:00
.twdrc fix urgency sorting order 2023-08-31 11:56:54 +02:00
LICENSE README and LICENSE 2023-08-20 15:14:24 +02:00
README.md add one more screenshot 2023-08-20 16:09:01 +02:00
requirements.txt add requirements.txt 2023-07-31 17:33:11 +02:00
taskwarrior-deluxe-emblem.svg adds logo 2023-08-20 15:30:50 +02:00
taskwarrior-deluxe.py fix: handle empty or unreadable task files 2024-06-13 10:48:28 +02:00

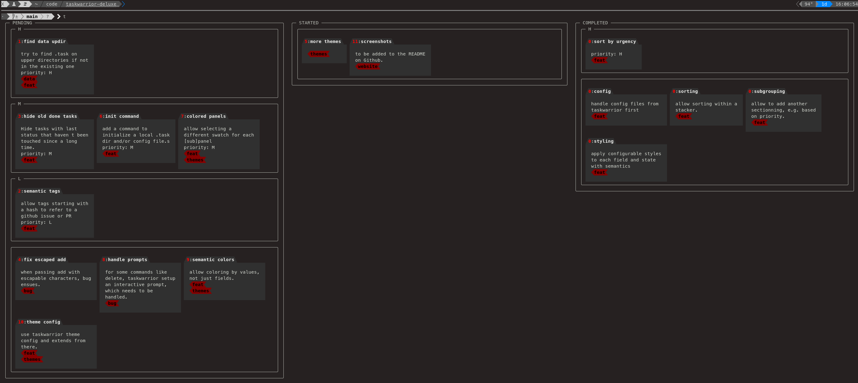
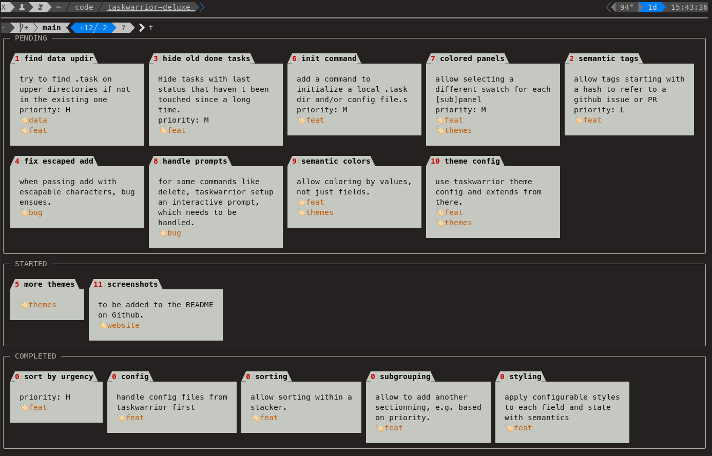
Taskwarrior-deluxe is a wrapper for the Taskwarrior task manager.

A crested corinthian helmet drawn in colors, over a grey circle.

Taskwarrior-deluxe aims at being a proof of concept of how the task display may be better than the current one.

It essentially features:

  • a fancier output, allowing better (i.e. more readable and/or good looking) ways to display tasks than the original table:
    • it allows grouping of tasks having the same metadata (for instance, the same status),
    • it actually provides several ways to display the tasks, with a modular set of widgets, so that you can setup a Kanban board or a regular table, along with managing if tasks are table lines or fancy cards.
  • the possibility to work with task repositories attached to directories, in the same spirit than a version control system:
    • it looks if the current (or a parent) directory have a task database, and works from there,
    • thanks to Taskwarrior's design, the database can be versionned in the VCS repository (cf. Taskwarrior-deluxe's own Git repository).

Taskwarrior-deluxe is in early aplha alhpa alpha stage and not ready for production.